AI-Powered Survey Analysis
An Employee Feedback and Analytics Company
Client
Challenge
Key Results
- Reduced manual survey analysis time by 85% through automated AI-powered summarization with dynamic context enhancement
- Increased survey insight accuracy by 70% through contextual document integration and demographic filtering
- Reduced infrastructure complexity by 60% through consolidation from multiple Lambda functions to a single, endpoint-driven Lambda architecture
Solution
We implemented a comprehensive production-ready AI survey summarization platform using AWS serverless architecture and advanced MLOps practices. The solution included:
- Secure Authentication System- Implemented AWS Cognito to authenticate users.
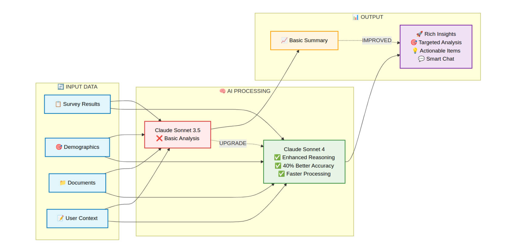
- AI Survey Analysis- Integrated AWS Bedrock with Claude Sonnet 4 for intelligent survey summarization with better accuracy than previous models.
- Dynamic Context Enhancement- Enabled users to upload context documents and files in multiple formats (PDF, DOCX, XLSX) to enrich survey analysis with organizational background and provide more accurate, relevant insights.
- Data Segmentation- Built an advanced demographic filtering system allowing users to segment survey data across multiple dimensions, including geography, departments, business units, and custom fields for precise targeted analysis.
- Self-Service Frontend Platform- The Frontend Platform is designed to enable users to independently input contextual information, upload files for survey enrichment, and configure data segmentation parameters. The platform provides self-service capabilities for downloading surveys and maintaining a comprehensive history of generated survey summaries.
- Real-Time Chat Interface- Developed streaming conversational AI allowing users to interact with survey insights through natural language queries with context awareness
- Automated CI/CD Pipeline- Established a comprehensive CI/CD pipeline using Terraform infrastructure as code, AWS CodePipeline, and CodeBuild for automated testing, building, and deployment.
Technologies Used
- AWS Bedrock (Generative AI)
- AWS Lambda (Serverless Computing)
- AWS API Gateway (REST API Management)
- AWS Cognito (Authentication & Authorization)
- AWS S3 (Static Website Hosting & Storage)
- AWS CloudFront (Content Delivery Network)
- AWS CodePipeline (CI/CD Orchestration)
- AWS CodeBuild (Build & Deployment Service)
- Terraform (Infrastructure as Code)
- js (Frontend Framework)
- MongoDB (Data Source)
- Python (Backend Development)
- js (Frontend Build Process)
- AWS Secrets Manager (Secure Configuration Management)
- AWS CloudWatch (Logging & Monitoring)
Summary
We transformed a leading employee feedback and analytics company's manual AI POC into a production-ready, self-service platform with intuitive dropdown interfaces and dynamic demographic filtering, reducing manual analysis time by 85% while improving user adoption by 95% through AWS serverless architecture. The solution leveraged AWS Bedrock with Claude AI for intelligent survey insights, implemented comprehensive CI/CD pipelines with Terraform infrastructure as code, and featured contextual document and system prompt integration.
Project Diagram

Workflow Diagram

System Overview

Claude Sonnet 4 Advantage:

#arocom #artificialintelligence #machinelearning #datascience


